Головна
Встановлення
"технічної" позначки
Спочатку, коли я створював
GedcomReport, я не планував включати інструмент встановлення
технічного поля, який у програмі DrevoReport призначався виключно
для роботи з базою Древа Життя. Оскільки GedcomReport працює з
GEDCOM-файлами, ця можливість видавалася зайвою.
Однак надалі я все-таки вирішив
її реалізувати, встановивши технічну ознаку на персони в
GEDCOM-файлі. Адже ніщо не заважає цей файл нам потім завантажити
в будь-яку програму (те ж Древо життя), і якщо ця програма
дозволяє, то використовувати цю ознаку для своїх креативних цілей
:)
Тому
у версії від 05.05.2016 цей Інструмент був розроблений і в
GedcomReport (код довелося написати практично з нуля через
різний підхід у зберіганні даних).
ВАЖЛИВО!
Якщо Ви працюєте з файлами
at4/at5, робити їх копії перед внесенням змін. Детальніше
тут
Як зазначалося в Інструментах,
Встановлення "технічної" позначки - це особливий інструмент, який,
на відміну від інших, що знаходяться на закладці Інструменти
, може використовуватися для розширення можливостей побудови
різноманітних звітів в інших програмах, а не в GedcomReport.
Поясню на прикладі програми "Дерево
життя"
Програма "Дерево життя" будує
дерево за такими алгоритмами:
Ідея розробки даного інструменту
використовує чудову нагоду, яка є у Древі життя, будувати дерево з
урахуванням фільтрів, а також можливості самому створювати такі
фільтри для їхнього постійного використання.
Даний інструмент GedcomReport
дозволяє встановити якусь "мітку" на одному з полів, які, як
правило, не використовуються для заповнення даних, а саме:
-
Префікс
імені
-
Суфікс
імені
-
Телефон
-
E-mail

Умовимося називати поле, яке
будемо використовувати з нашою метою "технічним", його потрібно
вибрати на початку роботи з даним інструментом. Як технічні я
вибрав ті поля, які не використовую сам, думаю, що хоч одне з
них і вами не використовується. Перевірити, що це поле вами ніде
не використовується, можна запустити в режимі Емуляції очищення
всіх полів. Якщо в протоколі буде відсутня інформація про те, що
таке поле очищене у якоїсь персони, то воно дійсно не заповнене
і його можна використовувати без ризику затерти важливу
інформацію.
Отже, за яким алгоритмом ми
можемо заповнити технічне поле в персон, що цікавлять нас? На
даний момент є такі алгоритми:
-
Тільки поточна особа
-
Поточна персона та її
нащадки
-
Поточна персона та її прямі
предки
-
Прямі пращури по чоловічій
лінії
-
Прямі предки по жіночій
лінії
-
Весь рід поточної особи
-
Усі кровні родичі персони
-
Персони із "Родинний
зв'язок"
-
Очистити ознаку у всіх осіб
Крім цього, додатково до кожного
з режимів ми опціонально можемо додати:
-
Включно з подружжям
-
Включаючи братів-сестер
Не зупинятимуся на кожному з
алгоритмів, зміст їх зрозумілий із назви, а якщо не дуже
зрозуміло, то краще один раз спробувати, ніж довго пояснювати.
Сенс цього варіанта заповнення в
тому, що коли ми в Родинному
зв'язку
знайшли зв'язок між персонами, ми цей зв'язок можемо відразу по
всіх персонах, які увійшли до "ланцюжка", проставити в полі, яке
використовуємо як технічну ознаку.
І згодом зможемо будувати дерева
з урахуванням цієї ознаки. Більш того, при встановленні ознаки
можемо додати, наприклад, подружжя, використовуючи опцію
"Включаючи подружжя" (див. нижче приклад).
Так як детектор спорідненості
зараз шукає всі зв'язки, а не тільки кровні, то побудова такого
дерева може бути досить цікавою. Наприкінці опису я наведу такий
приклад.
Отже, ми заповнили поля
технічною ознакою (я, наприклад, використовую "зірочку"). Що з ним робити далі?
Далі потрібно GEDCOM-файл, в якому
були заповнені технічні поля, завантажити в нашу генеалогічну
програму. У нашому випадку - Древо життя
.
У "Древі життя" створюємо
фільтр по даному полю. Це потрібно зробити лише один раз, потім
можна користуватися ним постійно (хоча нічого не заважає зробити
кілька фільтрів для інших полів "на всі випадки життя").
Як створити фільтр у ДЖ описано
у Довідці за цією програмою, але про всяк випадок поясню це на
нашому прикладі
Відкриваємо
ДЖ
1.
Переходимо на закладку "Дерево"
2.
Вибираємо "Налаштування дерева"
3.
Вибираємо "Налаштування фільтрів"
4.Натискаємо
"плюсик" Створити
5.
У назві фільтра пишемо його назву, наприклад
"Користувальницький", натиснемо "плюсик" додаючи умову
фільтра. Зі списку вибираємо наше технічне поле, наприклад
"Префікс імені", вибираємо "Зміст" або "Починається з" або
"Рівне" і в значенні поля заносимо значення, яким ми
заповнювали технічне поле (у нашому випадку - "зірочка")
6.
Натискаємо Ок.
Все,
фільтр створений і більше до нього ми можемо не повертатись -
його програма запам'ятала і він буде доступний нам завжди.
Тепер,
коли ми хочемо збудувати дерево з урахуванням нашого фільтра,
ми заходимо в "Налаштування дерева" і ставимо позначку біля
нашого фільтра. Після цього вибираємо персону, від якої ми
хочемо побудувати дерево, та вибираємо варіант побудови дерева
"Всі родичі" (або натискаємо Alt-F5).
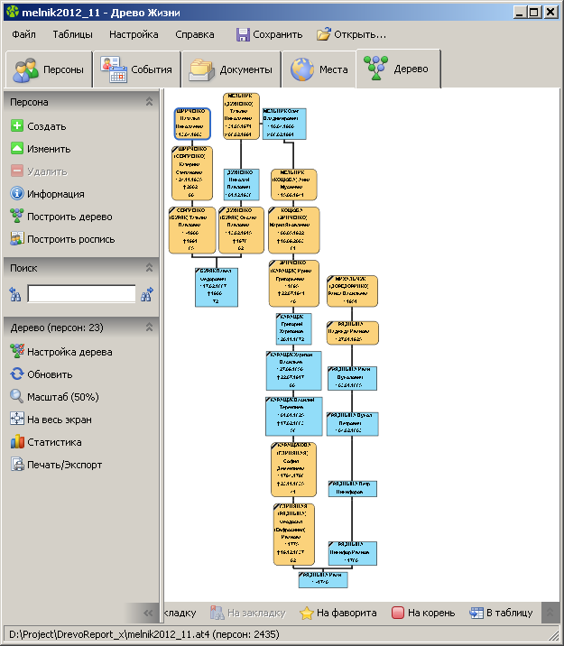
Ось
результат нашої роботи:
А ось обіцяне дерево, яке ми
побудували, використовуючи 2 можливості GedcomReport –
Детектор спорідненості та Інструмент встановлення технічної
ознаки. Знайдено не кровний зв'язок, у ланцюжку 23 особи:
Якщо поставити пташку "У
тому числі подружжя" при побудові зв'язків з "Детектора
спорідненості", то замість одиночних сполучних персон у
дереві будуть присутні пари (чоловіки-дружини)
Найпрекрасніше у цьому
інструменті те, що встановлені ознаки можна об'єднувати.
Тобто. можна по одній з
персон зробити відмітку тільки предків, по іншій нащадків,
потім з'єднати цих персон інформацією з "Детектора
спорідненості" і отримати таку конфігурацію дерева, яку ви
можете придумати. Важливо, щоб у таких об'єднаннях, всі
персони були пов'язані хоч якимось родинним зв'язком.
Головне для мене (і через що
я все це затіяв) – це можливість побудови дерева прямих
предків та нащадків від кількох персон, це пропозиція, яка
висить на Реформалі вже понад рік.
Але я впевнений, що можна
знайти ще багато застосувань цієї можливості.
Приклади застосування
:
Найочевидніше застосування
вже згадувалося - можливість будувати дерево від кількох
персон, а чи не від однієї.
Наприклад,
відзначаємо від себе всіх предків, а потім відзначаємо від
бабусь-дідусів усіх нащадків.
Таким
чином, у результаті в дереві присутні всі мої предки, а
також нащадки бабусь-дідусів, фактично мої двоюрідні
брати-сестри та їхні нащадки, чого в стандартному дереві не
можна досягти.
Якщо
слідувати цій схемі і далі, то відзначивши нащадків своїх
прабабусь-прадідусів, отримаємо в дереві і троюрідних
братів-сестер.
Якщо
при позначці предків поставити пташку брати-сестри, то у
всіх прямих предків будуть їхні сестри та брати, таким чином
у дереві можна бачити, скільки дітей було у кожній родині
предків. Цього теж не можна досягти у стандартному
функціоналі Древа.
Весь рід - зручний засіб
побудувати дерево за всіма носіями одного прізвища (навіть
якщо воно змінювалося через різні обставини).
У Древі життя 5 версії
з'явилося набагато більше можливостей сконфігурувати дерева
по поколіннях і саме в цій версії завдання даного режиму не
таке актуальне. Однак за певної фантазії можна цей
Інструмент застосувати і в тих випадках, які не передбачені
Вашими програмами.