Головна

Схема нащадків
 
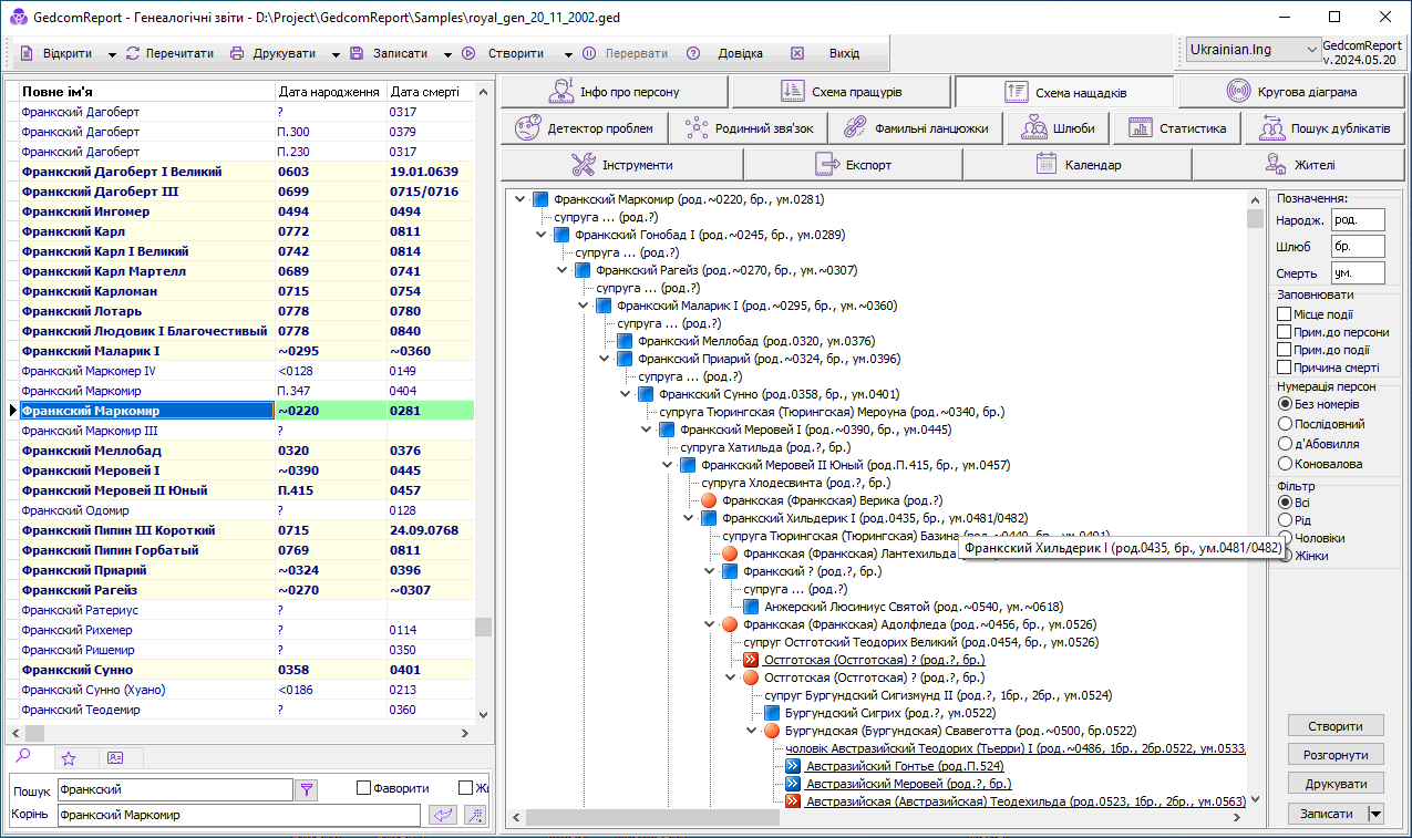
Схема нащадків - це візуальне уявлення Вашого Дерева в ієрархічному вигляді, коли вкладеними елементами є діти, а також чоловіки чи дружини, які візуально перебувають на одному рівні до батьківської персони. Такий вид уявлення має кілька переваг на відміну інших уявлень генеалогічних даних:
  • Компактність
  • Можливість "згорнути" окремі частини дерева для кращого сприйняття
  • Персони одного покоління, якщо рахувати від обраного нащадка, знаходяться на одному рівні
 
У рядку з персоною виводиться інформація про такі події:
  • народження
  • шлюби
  • смерть
Позначення (або значок) кожної з подій можна налаштовувати
При формуванні звіту є можливість опціонального виведення додаткової інформації про персону, а саме:
  • примітка до персони
  • примітка до події
  • місце події
  • причина смерті
  • нумерація персон (є 3 різновиди нумерації)

Також у версії 2016.11.11 з'явилася можливість відфільтрувати персон у дереві, що виводиться. Крім повного режиму (Всі), є можливість виведення Роду персони (дочки присутні у дереві, але їх нащадки вже не представлені), уявлення лише нащадків чоловічої чи жіночої статі.

Друк Схеми нащадків здійснюється з повністю розгорнутими гілками вистави і максимально наближено до того виду, що видно на екрані (при виборі принтера можна вибрати Портретну або Альбомну орієнтацію паперу)
Збереження звіту можливе у 4-х форматах - текстовому (txt), форматі Excel (csv) та 2-х графічних (bmp та jpg)
При збереженні у графічному форматі передбачено розбивку на сторінки для альбомної або портретної орієнтації паперу, а також збереження зображення повністю в одному файлі
 
Починаючи з версії 2020.04.16, у діаграмі "Схема нащадків" реалізовано принцип, за яким персони, що зустрічаються повторно в іншій гілці, представлені у вигляді гіперпосилання та мають знаки з двома стрілками. Нащадки такої персони у цій гілці не відображаються. Якщо потрібно подивитися нащадків персони, то досить двічі клікнути по ній. В результаті ви перейдете на цю саму персону, але в іншій гілці, в якій вона зустрілася вперше. У цій гілці будуть представлені і батьки особи, які і в свою чергу можуть бути представлені гіперпосиланням, якщо зустрічалися в іншому місці. Даний підхід з одного боку дозволяє значно прискорити побудову складних схем до десятків тисяч персон із численними родинними зв'язками до кількох секунд. З іншого боку дозволяє надати дерево у більш компактному вигляді.